2025年10月13日星期一

今天,好像见证了属于SD时代的消亡。

有一点的小失落

看到了一篇内容,心里有些感慨。
虽然稍微有一点夸大,但是在我看到这个消息的一瞬间,我真的感觉,一个旧时代。
消逝了。
起因,是因为liblib发了一个公告。
他们决定,把liblib升级到2.0,有新的品牌,有新的logo,有新的界面,有新的功能。
图片
liblib,国内最著名的模型开源社区,也是国内之前最大SD生态开源社区没有之一。
但是这些东西都不重要。
重要的是,他们官方推文里面的一段话。
看的,我真的鼻子一酸。
图片

"而在随后近一段时间里,开源生态有些遇冷,我们也似乎变得有些沉默...越来越多的新用户不会用了、也找不到方向。"

越来越多的用户,不会用了。

终于还是走到了这一天。

2025年了啊,还有谁记得,当年SD开源的蓬勃发展,点亮了整个AI圈的光芒啊。

是啊,还有谁记得,那个辉煌但稍纵即逝的时代啊。

忽然想起了自己最初写"数字生命卡兹克"时的那个冬天,2023年初,Stable Diffusion正是火到不可一世的时候。

那时候,我才刚开始做内容,只有可怜的30个粉丝,每篇文章的阅读量不到100。

但是没想到的是,我发布的第二篇文章,就是关于Stable Diffusion画美女的教程,这篇文章竟然突然爆了,阅读量破了万,也为我积累了最初的500个粉丝。

图片

那个时候的惊喜,我至今记得清清楚楚。

不知道现在读到这里的你们,还有没有从那个时候就关注我的老粉丝?谢谢你们一直在看我的文章,谢谢你们见证了我一路的成长与变化。

在那个时候,在赛博佛祖@秋業aaaki的整合包加持下,SD被推向了普罗大众,我相信你们一定有很多人,都下载过这个整合包。

图片

那个开源的、免费的、能够完全本地运行的生成模型,第一次让普通人感受到AI绘图的魔力。

还有,搞涩涩的能力。

有人用它生成了油画,有人用它创造了赛博朋克城市,有人用它造出了全新的动漫风格,还有人只是单纯地天真地用它生成无数老色批美女图片。

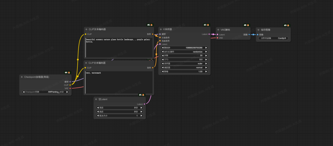
我不知道你们还记不记得,那个朴素的甚至可以说是丑陋的WebUI界面。

图片

上面是写Prompt的地方,下面是一排密密麻麻的天书一样的参数:反响prompt、迭代次数、采样方法、CFG、Seed等等。

我记得我为了了解他们的原理,还学了很久很久。

调好参数,点一下生成按钮。

一张漂亮的画作,就出现了。对于一个干了很多年的设计师来说,那种感觉,太震撼了。

那是一种,你亲手,触摸到了魔法的感觉。

然后,在WenUI之后,ComfyUI也来了。

图片

这个生态,爆炸式地成长了起来。

那个时候,显卡成为了大家最大的阻碍,很多人的消费级卡比如4060之类的,极其容易爆显存,为了能更快的精度更高的跑图,很多人开始去各种云上租算力,或者找一些各种各样的部署了SD的在线网站。

后来,Liblib横空出世,一统江湖,成了中国最大的SD模型社区,也成了线上AI绘图的首选网站。

那是一个野蛮生长的英雄辈出的时代,诞生了无数的巨佬。

Dynamic Wang、Nenly同学、zho、海辛、阿文、青龙圣者...

每一个,都是这个圈子里,响当当的名字。

而除了SD之外,我们業有了改变了整个AI绘图行业的真神插件,ControlNet。

图片

我们第一次,可以精准地控制画中人物的姿态,可以完美地复刻一张图的构图。

图片

AI绘画,从一个随机的开盲盒式的抽卡游戏,变成了一个真正可控的,创作工具。

我们有了在2023年,把AI视频,硬生生从一滩烂泥扶上墙的EbSynth和AnimateDiff。

那时候,我们用着最简陋的工具,把一张张静止的图片,炼成了第一批,虽然卡顿、虽然充满了闪烁,但确确实实,在动的,视频。

我们有了开启了一整个视觉风格流派的Deforum。

图片

那些迷幻的又扭曲,在梦境里无限延伸的镜头,定义了那个时代里,我们对AI视频美学的,最初的想象。

那个时候的我们,是幸福的。

我还记得,那时候,liblib、Civitai,是我每天都要逛无数遍的平台。

看看有没有新模型发布,有没有新插件出现。我们像海绵一样,疯狂地吸收着社区里大神们分享的最新的玩法。

我们可以花一整个通宵,去炼一个叫LoRA的只有几十兆的小模型,就为了让AI,能画出我们最喜欢的那个动漫角色。

我们会在论坛上,为了"Euler"和"DPM++ 2M Karras"到底哪个采样器更好,吵得面红耳赤。

我们把一段好的Prompt,当成是真理。

在网上看到一张惊艳的图,第一反应,就是扒下它的Prompt和模型,看看作者到底怎么生出来的,是不是混了好几个模型。

图片

那是一个,属于极客的,属于拓荒者的,属于那些,愿意为了一个像素级的完美,去死磕一整天的,黄金时代。

可是人啊,总是善于遗忘的动物。

这些名字,这些工具,似乎还在昨天,但转眼之间,已经变得陌生,变得遥远。

两年多过去,技术飞速迭代的同时,AI绘图门槛,也随之大幅降低。最初的以SD为首的开源生态,伴随着巨大的自由,也伴随着巨大的门槛。

Prompt怎么写?什么是CFG scale?Seed值又是什么意思?怎么调整采样步骤?数十上百个节点,究竟该怎么连接才能出好图?这些节点为什么又报错了?

这些问题,每一个新进入这个领域的人,都曾痛苦地问过无数遍。

渐渐地,人们开始厌倦了这种复杂,甚至有些被吓跑了。

而商业总是朝着简单、易用、普惠的方向演进着。

于是,GPT-4o、NanoBanana、Seedream这些更简单更方便的用嘴改图的模型诞生了。

图片
图片

他们越来越简单,越来越被更多大众用户所喜欢和接纳。

他们的出现,当然无疑是巨大进步,但同时,也无声地宣告了另一个时代的落幕。

就像汽车取代了马车,就像电灯取代了油灯,旧的技术终将被新的技术所取代,这就是宿命。

而liblib的转型,还有整个2.0品牌的升级,只是这场宿命的最好注解。

大家都要,向前看。

现在回想起来,我有多久没有打开过选择过Stable Diffusion 1.5的那些模型了?

技术更迭、生态更替本就是正常的现象。

所以,如果再回头看liblib 2.0的更新,你就能感受到,这股宿命般的定局。

他们选择,前往新时代,去拥抱更大的用户群,成为,AI设计圈里的,Monica。

他们集成了几乎所有的AI绘图模型,Seedream、Midjourney、Qwen等等。

图片

也集成了几乎所有的AI视频模型。

图片

而且,他们还做了特效模板功能,你也能在上面找到各种各样的特效模板,一键复刻,效果还不错,有点海外的很火的那个higgsfield的感觉

图片

所有的东西,都在降门槛,做集成。

他们,成为了,一个一站式的,创作平台。

虽然ComfyUI和WebUI还保留,但是你我都懂,有些东西,一去不复返了。

图片

作为一个商业公司,作为一个需要赚钱养团队的公司,这个改动无可厚非,甚至我相信他们,liblib2.0升级后,相比于原来,能扩大10倍的用户群,能挣到更多的钱,能带来更多的留存。

本身国外这种一站式平台+素材站的商业模式就还不错,比如freepic、krea,也被证明了确实是成功过。

我只是有一点悲伤。

来自一个亲身经历过那段时光的,一个老狗的失落。

AI的变化,实在是太快了。

快到,明明只有两年多,我们却好像,走过了10年。

虽然属于SD的时代过去了。

但,社区没有消亡,它只是进化了。

工具会消失,但是品味,却永远不会。

只要那些最棒的创作者还在。

而他们,一直都在。

新时代的故事,才刚刚开始。

以上,既然看到这里了,如果觉得不错,随手点个赞、在看、转发三连吧,如果想第一时间收到推送,也可以给我个星标⭐~谢谢你看我的文章,我们,下次再见。

>/ 作者:卡兹克

>/ 投稿或爆料,请联系邮箱:wzglyay@virxact.com

没有评论:

发表评论

Claude Skill颠覆AI自动化:一句指令全自动发文,传统工作流工具面临淘汰

Anthropic推出的Claude Skill功能实现了AI全自动发文新突破,用户仅需一句话指令,即可自动完成文章撰写、配图、排版及发布。Skill如同AI的"岗位SOP手册",无需复杂配置,支持自动触发与能力复制。相比传统工具(如n8n)和MCP协议,Sk...