2025年8月10日星期日

人人都是设计师的时代来了!借助AI魔法,亲手打造创意无限的自动提示词,让Qwen-image秒变私人设计师,轻松生成专属精美海报

前两期的文章我们介绍了Qwen-image可以通过提示词生成精美的海报(文生图),还可以通过别人的海报反推生成同类型的海报(图生图)。
如果我们想要把自己的设计理念加到海报里面来,还是需要通过文生图来实现。
那么问题来了,如何快速写出高质量的提示词呢?
这就是我们今天要讲的内容了。
一、提示词训练
首先,我们今天要训练的这个自动海报提示词也是通过AI来创作的,现在已经很少有人直接去写提示词了。
1、收集训练数据
我们在训练海报类提示前,需要收集尽可能多的海报类提示词,好让AI学习它的写作方法。
数据收集的方法很简,我们可以到即梦里搜索"海报",就会出现很多海报图片。
图片
点开任意一个海报,在窗口的右侧就可以看到它的提示词,我们收集10来个提示词就可以了。
图片
2、数据训练
打开通义(或者豆包、deepseek等),告诉它我要创作comfyui的海报提示词,根据我的提示词comfyui能够生成精美的海报图片,下面是一些海报提示词,你总结一下这些海报提示词的结构和特点,帮助我写出海报提示词
参考1:(收集的海报提示词)
参考2:(收集的海报提示词)
...
图片
通义很快就针对我给的参考提示词总结出了海报提示词的结构和特点
图片

这时让通义根据上面总结的海报类提示词的结构和特点,生成一个海报提示词,同时告诉它直接生成提示词,不要含有其他任何说明性文字。

这里面你可以指定一个海报主题,比如化妆品类的,我这里没有指定主题,它随机帮我生成了一个夏日音乐节的海报提示词。

图片
把这个提示词给Qwen-image工作流,生成了一个音乐节海报生成,整体设计感还是不错的。
图片
二、自动化提示词
下面我们来搭建自动化提示词工作流。
来到comfyui里,先来看一下自动提示词的全图
图片
这个自动提示词的核心部分,就是我们刚刚训练的提示词稍加改动了一下,注意这段提示词的结尾部分:请为我按照要求生成高质量海报提示词,提供的主题为:某某
这里的"某某"是用来替换的
作为资深海报设计师,请根据海报提示词的结构、特点和主题创作一段海报提示词。需包含:### 海报提示词结构1. **主题与目的**:明确海报的核心主题或宣传的产品/服务。2. **视觉元素**   - **主体图像**:描述海报的主要视觉焦点(如产品、人物、场景等)。   - **背景设置**:包括颜色、纹理、渐变等。   - **附加元素**:如装饰图案、图标、文字等。3. **风格与氛围**:指定设计的整体风格(如现代简约、中式美学、极简主义等)以及希望传达的氛围(如欢乐、禅意、梦幻等)。4. **排版与布局**:说明文本的位置、字体样式、大小及配色。5. **细节与特效**:强调特定的设计细节或特效(如光影效果、噪点、磨砂质感等)。### 特点分析- **多样性**:提示词覆盖了多种主题和风格,从咖啡广告到电影海报,再到国潮插画设计等,显示了广泛的应用范围。- **细节丰富**:每个提示词都包含了对视觉元素、风格特征、文本内容等的详细描述,有助于设计师精准把握需求。- **文化融合**:不少提示词融入了中国传统文化元素,比如宋代美学、水墨画风、国潮等,展现了东方美学的独特魅力。### 如何撰写海报提示词基于上述分析,你可以按照以下步骤来创作自己的海报提示词:1. **确定核心信息**:明确海报想要传达的主要信息或主题。2. **描绘视觉画面**:细致描述主体图像、背景和其他装饰性元素。3. **选择设计风格**:根据目标受众和品牌形象挑选合适的设计风格。4. **安排文本布局**:考虑标题、副标题、正文等文本内容的位置和呈现方式。5. **添加特殊效果**:如有需要,可指定特定的设计细节或特效以增强视觉冲击力。示例套用:"跟拍镜头,一位戴兜帽的少女在蓝光霓虹的雨夜码头奔跑,湿漉地面反射灯牌,风衣随风扬起,急促脚步踏起水花,营造紧迫窒息感,背景只有雨声与远处汽笛。"要求:直接输出300字内的中文提示词,标点符号只能用逗号和句号,其它不允许使用。请为我按照要求生成高质量海报提示词,提供的主题为:某某

图片

注意左下角的布尔值节点,如果值是 false 则上面的手动提示词起作用,在手动提示词里我们可以输入一些我们想要生成的海报的主题,比如我输入的是"帮我生成一个关于"长江牌"机械键盘的海报,这款机械键盘支持五彩灯光、热插拔键盘帽,手感舒服、机身颜色鲜艳配色多、价格优惠等特点"

如果布尔值是true,则上面的"无主题随机生成"起作用,工作流会随机以一个主题生成提示海报提示词

图片
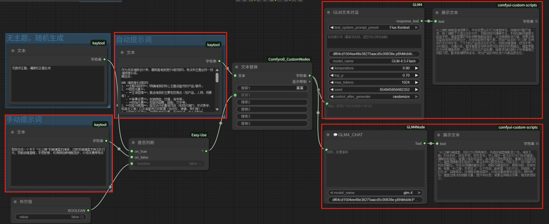
这个工作流的右半部分其实是两个自动提示词节点,只要保留一个就可以。

这两个分别是"GLM文本对话"和"GLM4_CHAT",都可以直接生成想要的提示词。

图片
我们看一下"GLM文本对话"生成的提示词效果
图片
分别将两个提示词粘贴到Qwen-image工作流的文本编码器中看下生成的海报效果。
这是"GLM文本对话"生成的图片
图片
图片
这是"GLM4_CHAT"生成的图片
图片
图片
如果觉得画面设计、元素等不符合自己的要求,可以再回去对手动提示词部分进行修改。
这样既能享受AI带来的便捷性,又能让海报体现自己的创意和要求,这才是科技进步的意义。
图片
三、完整工作流
最后将自动提示词区的生成的文本连接到主工作流的文本编码器中就算完成了。
记得将另一个GLM_CHAT节点禁用或者干脆删掉。
图片

【如何获取工作流】

目前RunningHUB可以说是插件和模型更新最快的网站了,如果想体验 ComfyUI最新版的功能,可以到RunningHUB上面去体验。
如果通过我的邀请码注册,可以获得1000点积分,这些积分可以白嫖很长时间了,每日登录还能再获得100积分。
注册链接:
https://www.runninghub.cn/?inviteCode=3qo65owt
邀请码:3qo65owt
我的很多工作流也都上传到了RunningHUB平台上面,在平台上面搜索"青橙"就能搜到,这些工作流可以免费下载到本地,也可以用刚刚注册时送的积分免费在平台上面体验。
本文工作流:
https://www.runninghub.cn/post/1954204199154282498
图片

END




感谢您的阅读,麻烦点个赞+在看吧!

没有评论:

发表评论

Kimi 2。6上线:Agent集群+群聊协作,Vibe Coding生成应用成本仅1/6

Kimi 2.6发布,带来更强的Coding、长程任务Agent执行和原生视觉能力。在博士级考试、软件工程等测试中持平或优于GPT-5.4等闭源模型。五大核心功能:Vibe Coding一键生成审美拉满的完整应用(含数据库);Agent集群可并行调度300个子Agent完成400...