前两天我们介绍了Qwen-image的强大之处,它能够中文直出,特别是在中文海报方面有着特别优秀的表现。可以说有了Qwen-image,设计的门槛大大降低,或许设计师会因此迎来失业潮。之前我们介绍的方法是用提示词生成海报,今天我们讲一下如何利用别人现有的海报一键反推生成同风格的海报。在做反推海报之前,我们先介绍三个反推模型,分别是:
3、LayerUtility: JoyCaption Beta One (Advance)这里需要注意的是,GLM反推需要用到智谱GLM的API(免费的),通过下面链接智谱GLM的API申请:
https://open.bigmodel.cn/dev/activities/free/glm-4-flash
具体申请方法可以移步文章:
告别提示词焦虑,comfyUI提示词小助手,实现提示词翻译、提示词扩展、图片反推一站式全功能,不需要安装模型
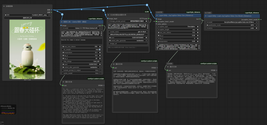
Llama 视觉(高级)和JoyCaption Beta One (Advance)的使用方法可以移步文章:为了获得更准确的反推效果,JoyCaption Beta One的模型可以bf16这三款模型都支持自定义反推提示词,我们用同一个提示词:请提供此图像的详细描述。要详细描述图片风格,质感,光影构图等信息,越详细越好。如果是海报类图片要详细描述图片构图光影以及所有展现的文字。也要表现出文字大小占比,如果图片中有您熟悉的人物,如名人、电影人物或动画人物,请直接使用他们的名字。描述应尽可能详细,结果用中文输出,不要带任何解释和说明性文字,直接出图片描述,但不应超过800字。所有输出结果都要以最明确的描述,不要带解释和说明性以及总结性的副标题文字!
这里需要说明的是Llama 视觉(高级)反推出来的是英文,下图是我用翻译软件翻译后的结果。有了反推模型,直接在它们后面接入三个Qwen-image文生工作流,将反推出来的提示词接入CLIP文本编码器就可以了。为了方便观察,我们可以像下图这样并列接入三个工作流。我是每次只跑一个反推工作流+Qwen-image工作流,其它两个禁用,这样就避免了爆显存。第一个用Llama 视觉(高级)反推出来的提示词全是英文的,生成的图片文中没有中文。第二个用GLM反推生成的图片把"跟春天碰杯"写成了"跟春碰天杯",这个应该再抽次卡就能解决。第三个用JoyCaption反推直接把原文给换掉了,杯子的样子还被改动了所以我们直接用第二个GLM反推接入Qwen-image工作流,生成的图结果还不错,之前错的文字这次也正确了。原图和生成图片放大后的对比效果(小字部分有识别错误),整体效果不错。生成的图片被分成了上下两个部分,而且图片中的文字没有完全识别出来,可能和反推的提示词准确度有关。虽然整体风格和原图接近,但我觉得还是欠缺了很多。可能多抽几次卡会得到更好的结果。目前runninghub是插件和模型更新最快的网站了,如果想体验 comfyui最新版的功能,可以到runninghub上面去体验。如果通过我的邀请码注册,可以获得1000点积分,这些积分可以白嫖很长时间了,每日登录还能再获得100积分。https://www.runninghub.cn/?inviteCode=3qo65owt我平时的很多工作流也都上传到了runninghub平台上面,在平台上面搜索"青橙"就能搜到,工作流可以免费下载到本地,也可以免费在平台上面体验。
感谢您的阅读,麻烦点个赞+在看吧!
没有评论:
发表评论