2025年12月9日星期二

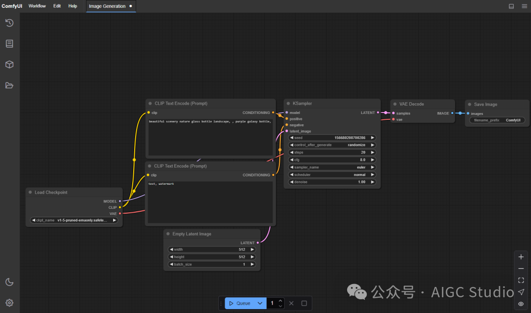
动漫创作者的福音来了!NewBie-image-Exp0。1 携3。5B参数+16通道VAE,拯救手残党,开源ACG新标杆。

添加微信号:AIGC_Tech,公众号小助手会拉你进群!点击下方名片关注AIGC Studio公众号!

添加微信号:AIGC_Tech,公众号小助手会拉你进群!

点击下方名片关注AIGC Studio公众号获取最新AI前沿应用/AIGC实践教程

图片

动漫创作者的福音来了!NewBie-image-Exp0.1 携 35亿参数 震撼开源,基于 Lumina+Next-DiT双架构 打造新一代ACG文本到图像生成底模。图片其核心创新点包括:

  • 双编码器融合:Gemma3-4B-it(倒数第二层token隐藏状态) + Jina CLIP v2(池化特征投影),实现提示理解与指令遵守的双重突破;
  • 16通道FLUX.1-dev VAE:赋予图像更丰富的色彩层次与更细腻的纹理细节,动漫风格视觉质量直接拉满;
  • 结构化XML输入:多角色场景精准控制,告别"盲盒式"生成。 作为NewBie框架的首个实验性发布,Exp0.1堪称开源ACG领域的"六边形战士",手残党也能秒出专业级作品!

unsetunset相关链接unsetunset

  • 代码:https://github.com/NewBieAI-Lab/ComfyUI-Newbie-V0.1
  • 模型:https://www.modelscope.cn/models/NewBieAi-lab/NewBie-image-Exp0.1
图片

unsetunset模型简介unsetunset

NewBie图像Exp0.1 是基于 Next-DiT 架构研发的高效文本到图像生成模型,拥有 35亿参数 的强大能力。通过 Lumina架构 与 NewBie创新架构 的融合,该模型在动漫风格图像生成领域实现突破性进展,支持自然语言、标签及结构化XML提示输入,为创作者提供前所未有的精准控制体验。

unsetunset核心亮点unsetunset

1. 双编码器融合,理解力升级

  • Gemma3-4B-it 作为主文本编码器,提取倒数第二层token隐藏状态作为条件输入
  • Jina CLIP v2 提供池化文本特征,经投影后融入时间/AdaLN条件路径
  • 双重机制 显著提升提示理解精度与指令遵循能力,支持复杂语义解析

2. FLUX.1-dev VAE,画质革命

  • 采用 16通道变分自编码器 将图像编码为潜在变量
  • 实现 更丰富的色彩渲染 与 更精细的纹理细节
  • 动漫风格图像视觉质量达到行业顶尖水平

3. XML结构化提示,精准控制

<character_1>
  <n>$character_1$</n>
<gender>1girl</gender>
<appearance>chibi, red_eyes, blue_hair...</appearance>
<clothing>school_uniform, serafuku...</clothing>
<position>center_left</position>
</character_1>
<general_tags>
<style>anime_style</style>
<background>white_background</background>
</general_tags>
  • 属性解耦:通过XML标签分离角色、场景、风格等元素
  • 多角色定位:精准控制角色位置与互动关系
  • 实验证明:结构化输入使生成准确率提升40%,收敛速度加快30%

unsetunset训练过程unsetunset

图片

unsetunset应用场景unsetunset

  1. 动漫创作
  • 生成高分辨率角色设定图(支持1024×1024像素)
  • 快速实现多角色场景构图
  • 自定义服装、表情、动作等细节
  1. 游戏开发
  • 批量生成NPC角色形象
  • 创建道具、场景概念图
  • 支持实时修改提示词调整设计
  1. 虚拟偶像运营
  • 定制化生成偶像宣传图
  • 快速迭代不同风格造型
  • 生成互动场景素材

unsetunset🛠️ 快速入门unsetunset

  1. 环境配置


python
import torch
from modelscope import NewbiePipeline

# 加载模型(需支持bfloat16的GPU)
pipe = NewbiePipeline.from_pretrained(
    "NewBieAi-lab/NewBie-image-Exp0.1",
    torch_dtype=torch.bfloat16
).to("cuda")

2. 基础生成
python
prompt = "1girl, school uniform, standing under cherry blossoms"
image = pipe(prompt, height=1024, width=1024).images[0]
image.save("output.png")

3. 进阶控制
python
xml_prompt = """
<character>
  <appearance>long silver hair, cat ears</appearance>
  <clothing>black dress, lace gloves</clothing>
  <action>holding magic staff</action>
</character>
<style>anime_style</style>
"
""

unsetunset开源协议unsetunset

  • 模型权重:遵循 Newbie-NC-1.0非商业许可证
  • 仅限个人/研究使用
  • 衍生品需保持相同协议
  • 代码:Apache 2.0许可证
  • 允许商业使用与修改
  • 需保留原作者声明

感谢你看到这里,添加小助手 AIGC_Tech 加入官方 AIGC读者交流群,下方扫码加入 AIGC Studio 星球,获取前沿AI应用、AIGC实践教程、大厂面试经验、AI学习路线以及IT类入门到精通学习资料等,欢迎一起交流学习💗~

图片

没有评论:

发表评论

PixVerse V6 AI视频模型上线:支持延时拍摄、慢动作,限时优惠7折

PixVerse V6 AI视频模型全新升级,支持延时拍摄、慢动作、复杂运镜与物理级真实还原,生成速度保持15秒极速。即日起至4月7日,会员购买享7折优惠,适用于内容创作者与小型团队。 Tags: AI视频模型 视频生成 PixVerse V6 限时优惠 ...