2025年9月10日星期三

字节出品,最强风格迁移USO模型,ComfyUI原生支持,一张图搞定任意风格

字节推出的这款风格迁移模型USO,基于Flux架构打造,能够根据指定的参考图片,将目标图像转换为与之风格一致的全新图像。
简单来说,你只需提供一张风格参考图,模型便可精准捕捉其艺术风格,并将其迁移到你想要修改的图片上。使用时需要上传两张图片:一张是待处理的目标图片,另一张则是定义风格的参考图。
目前USO模型已经得到comfyUI原生工作流的支持,这也足见USO模型的重要性。
参考文档:
https://docs.comfy.org/tutorials/flux/flux-1-uso
三种生成模式:主题驱动、风格驱动和结合风格-主题生成
图片
模型安装:
1、将 comfyUI更新到最新版本
2、模型下载
(1)flux-1dev-fp8模型
下地址:

https://huggingface.co/Comfy-Org/flux1-dev/resolve/main/flux1-dev-fp8.safetensors

(2)USO专用的lora:uso-flux1-dit-lora-v1
下载地址:

https://huggingface.co/Comfy-Org/USO_1.0_Repackaged/resolve/main/split_files/loras/uso-flux1-dit-lora-v1.safetensors

(3)模型补丁:uso-flux1-projector-v1
下载地址:

https://huggingface.co/Comfy-Org/USO_1.0_Repackaged/resolve/main/split_files/model_patches/uso-flux1-projector-v1.safetensors

(3)视频模型:clip-visions

下载地址:

https://huggingface.co/Comfy-Org/sigclip_vision_384/resolve/main/sigclip_vision_patch14_384.safetensors

模型下载后放置路径
图片
工作流介绍:
图片
官方工作流链接:

https://raw.githubusercontent.com/Comfy-Org/workflow_templates/refs/heads/main/templates/flux1_dev_uso_reference_image_gen.json

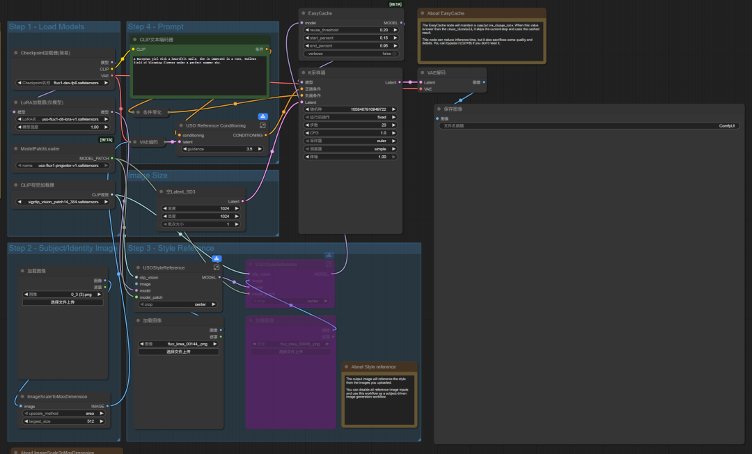
一、官方工作流讲解:

1、模型加载区

这里的4个模型分别是flux1模型、USO专用 lora、模型补丁、视频编码器。这4个模型的下载方法和下载链接已经在前面讲过了。

图片

2、加载图像区

这里有一个图像缩放节点,官方也做了说明,默认情况下数值设为512就可以,但如果你上传的图像是一个大头照,可以将数值设为1024,以避免错误出现。

图片

3、参考风格

在这里上传我们想要参考风格的图片。

注意旁边有两个节点被禁用了,如果开启右边的两个节点,我们就可以同时上传2张风格图片。

图片

注意下面这个节点,它的上方有一个蓝色图标,这个图标的意思代表它其实是一个子集,点击它下方的图标,可以打开这个子集。

图片

打开后能够看到它其实包含了两个节点。

图片

4、提示词部分

我们上传的图像、模型通过VAE编码器,然后再和提示词一起通过一个USO Reference Conditioning节点再传到采样器里。

图片

USO Reference Conditioning节点的上方也有一个蓝色图标,代表它其实也是几个节点构成的集合。

图片

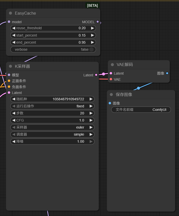
5、采样输出

最后所有节点连入采样节点,输出一个风格迁移图片。

图片
下面是一个完整的工作流截图,提示词如下:

The woman wearing a blue dress turned around outdoors, her hair fluttering. Soft and dreamy style, warm pink light, soft and gentle lighting.

图片

二、RH工作流

RH工作流相对就更简单一些,节点也比较少,使用起来更加简洁明了。

工作流链接放在了文末。

图片

1、工作流改造:加入自动提示词


RH工作流虽然简单,不过这个工作流我们可以再进行升级改造一下。


图片

在我们的主图片和参考图片后面分别加一个反推节点,主图片通过反推只生成图片的主体描述,参考图片只生成风格描述,然后将这两个反推词联结成一个提示词,再通过翻译节点翻译成英文。

加入反推后的工作流如下:

图片

2、使用两张参考图

1)两张不同风格参考图

USO可以使用两张不同风格的参考图,让输出结果同时兼顾两张图的风格。

图片

2、两张一样的参考图

如果两张风格图一样的话,相当于对风格的强化和加强。

图片



----------我是分割线----------


【如何获取工作流】

目前RunningHUB可以说是插件和模型更新最快的网站了,如果想体验 ComfyUI最新版的功能,可以到RunningHUB上面去体验。
如果通过我的邀请码注册,可以获得1000点积分,这些积分可以白嫖很长时间了,每日登录还能再获得100积分。
注册链接:
https://www.runninghub.cn/?inviteCode=3qo65owt
邀请码:3qo65owt
我的很多工作流也都上传到了RunningHUB平台上面,在平台上面搜索"青橙"就能搜到,这些工作流可以免费下载到本地,也可以用刚刚注册时送的积分免费在平台上面体验。
本文工作流:

https://www.runninghub.cn/post/1965045967898689537

图片


END




感谢您的阅读,麻烦点个赞+在看吧!

没有评论:

发表评论

鸿蒙押注新未来:用AI重写数字世界交互逻辑

用AI重构操作系统底层 克雷西 发自 凹非寺 量子位 | 公众号 QbitAI 2025年无疑是终端AI全面爆发的元年,整个产业迎来了继功能机向智能机跃迁后的又一个十字路口。 这场跃迁是一次商业模式与交互逻辑的根本性重塑,智能机时代以APP为中心的被动服务模式,正在向 以AI...