2025年5月13日星期二

[ComfyUI]FramePack首尾帧工作流,生成丝滑AI视频,实现视频过程精准控制

前几天向大家介绍了通过FramePack实现超长时长AI视频的制作方法,收到了很多小伙伴的留言,今天我们来介绍

前几天向大家介绍了通过FramePack实现超长时长AI视频的制作方法,收到了很多小伙伴的留言,今天向大家介绍如何通过首尾帧控制来提高FramePack视频的可控性,让制作的AI视频更加丝滑。
关于FramePack的本地部署方法和使用方法可以查看下面两篇文章:
本地部署方法:用FramPack制作AI视频,时长突破120秒,人物高一致性,6G可用
使用方法:一次性生成120秒的AI长视频,6G显存就能使用,完全开源免费,FramePack王一般的存在
下面为大家介绍FramePack首尾帧视频的使用方法
1、升级插件
在使用首尾帧功能之前,需要先把kijai的framepackwrapper插件升级到最新版本,升级方法可以用comfyui或绘世的插件更新功能,也可以用git clone 命令。
这里我们直接使用最简单的方法,通过下面的地址将插件下载下来,粘贴到本地comfyui的custom_nodes目录下面
https://github.com/kijai/ComfyUI-FramePackWrapper
图片
注意解压后的文件夹名称不要带"mian"。
图片
2、打开工作流
插件更新后,到插件的example_workflows目录下面找到工作流打开
工作流名称:framepack_hv_example.json
图片
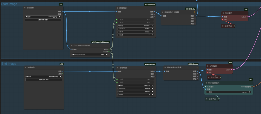
打开工作流后,我们看到工作流中有一个开始图像和一个结束图像,在这里分别添加开始图片和结束图片来控制视频的首尾帧。
图片
3、制作首尾帧图片
我们选择谷歌的imageFX来制作首尾帧图片,因为它的人物一致性太好用了。
先给提示词,生成一个穿露肩黄色毛衣的中国女孩的人物图片。
图片
人物角色设定好后,开始创建首帧图片,
为了保持人物一致性,这里要锁定种子数,然后给一个女孩在图书馆看书的场景提示词,从下图选中一个合适的图片作为首帧图片。
图片
接着更换场景提示词为"女人站在窗前",从生成的图片中挑一张作为尾帧图片。
图片
4、生成视频
将首尾帧图片分别拖进工作流中,提示词为"女孩放下书本走到窗前"。
这两张图片虽然都是一个女孩在图书馆中的图片,但两张图片的场景相差还是比较大的,我们跑一下,看framepack能不能将两张图片跑出一个完整的视频出来。
图片
结果很快出来了,由于两张图片的背景相差比较大,所以出来的视频镜头并不是连贯的,framepack自动将两张图片做了镜头切换。
图片
然后我又更换了提示词:"女孩放下书本,离开书桌,走到窗前。"强调女孩离开书桌然后走到窗前的动作,因为场景相差比较大,留给视频的时间不足,我又将视频时长提升到了10秒。
最后生成的视频仍然是两个场景之间的切换。
图片
所以大家在做首尾帧视频的时候最好要找背景一样的两张图片,比如下面的两张图片。
我给的提示词也很简单:喝咖啡。
图片
这次得到的视频就符合我们的预期,而且视频过程自然和丝滑了很多。
不过要注意一点,我给的两张图片的背景其实也不是完全一致的,所以生成的视频背景会有一个跳帧的感觉,以后我们在做视频的时候要注意这个问题。
图片
相关阅读:
让AI视频实现精准控制!wan2.1首尾帧模型FLF2V,畅享丝滑过渡,comfyui官方支持!
告别AI换脸怪异感!一个绝招,轻松打造高品质人物一致性AI视频!
一键生成电影级分镜,轻松实现人物一致性,多图融合爽到爆,谷歌Gemini强大功能加持,非常适合制作AI广告和电商宣传

END




感谢您的阅读,麻烦点个赞+在看吧!

没有评论:

发表评论

国足缺席世界杯,但中国大模型们集体参赛

全球首个人机对决的AlphaGoal预测杯,正式开启 金磊 发自 凹非寺 量子位 | 公众号 QbitAI 咱就是说啊,这届 世界杯 ,真的太有看头了。 虽然国足是无缘了,但咱们 中国大模型们 竟然要集体参赛! 参赛要干什么? 进行 全球首次人机预测大战 。 这就是 联想集团...