2025年4月24日星期四

最快的免费开源视频生成模型,LTXVideo只要十几秒就能生成丝滑AI视频,Comfyui官方原生支持

LTX-Video是目前我见过的开源视频中速度最快的,最近它的版本更新到了0.96,画面提升了,速度也快到离谱

LTX-Video是目前我见过的开源视频中速度最快的,最近它的版本更新到了0.96,画面提升了,速度也快到离谱,几秒钟就能生成一个视频。
LTX-Video支持生成分辨率768*512,24FPS的视频,生成视频的速度快到比你看视频还要快。支持文生视频和图生视频两种方式。
图片
LTX-Video还是最早一批得到 comfyui官方认可的视频生成模型之一,不需要额外安装插件,将comfyui升级到最新版本就直接能够使用了,再也不怕担心安装节点造成的各种报错问题了。
LTX-Video生成的视频以橫屏为主,它的画面和镜头语言特别贴近电影的画质
一、模型下载
1、安装注意
(1)需要将Comfyui更新到最新版本,用到的节点也要更新到最新版本
(2)声音音效节点MMA要升级到 torch:2.5.1以上,安装方法见下图
图片
2、到抱脸上下载模型
下载网址见下图中红字,最新的版本0.96-DEV是6天前发布的,你可以下载这个。
不过如果你的电脑上不了外网,就无法在抱脸上面下载模型,可以参照我下面讲的方法下载模型。
图片
3、到国内的AI绘图网站,比如liblib上面下载
在搜索栏内搜索ltx,类型选择"模型"
图片
然后选择一个版本号比较新的下载就可以了
图片
二、模型安装
模型的安装非常简单,只要将下载好的模型放到comfyui安装路径下的"models\checkpoints"中就可以了
图片
二、提示词
1、提示词书写要求:
关于提示词,官方的要求要使用英文,提示词写的越详细说明越好。官方不它们了一个示例,好的提示看起来应该是这样的:
绿松石海浪冲击着黑色的海岸岩石,白色泡沫喷射到空中。这景象以明亮的蓝色海水和黑暗的、几乎是黑色的岩石之间的鲜明对比为主。水是清澈的绿松石色,海浪上覆盖着白色的泡沫。岩石是黑色的,锯齿状的,上面覆盖着一片片绿色的苔藓。海岸两旁是茂密的绿色植被,包括树木和灌木。在背景中,有覆盖着茂密森林的连绵起伏的山丘。天空多云,光线昏暗。
图片
2、提示词快捷工程

编写提示词时,重点关注动作和场景的详细、按时间顺序描述。包括具体动作、外观、摄影角度和环境细节,全部包含在一个流畅的段落中。直接从动作开始,并保持描述准确。像电影摄影师描述镜头列表一样思考。保持在200个字以个。为了获得最佳效果,请使用以下结构构建提示词:

  • 用一个句子开始主要动作
  • 添加有关动作和手势的具体细节
  • 准确描述人物/物体的外观
  • 包括背景和环境细节
  • 指定摄像机角度和动作
  • 描述灯光和颜色
  • 注意任何变化或突发事件

3、快速得到自己的提示词
我们只要将官方给的提示词给deepseek,再告诉deepseek一些要求,让deepseek仿照着写,就能很快得到我们想要的提示词。

上面是一段AI生成视频的提示词,包含镜头、背景、物体运动方式、光线等细节的描述,你仿照上面的格式为我重写一段英文提示词,细节要尽量详细,要让AI看到你的提示词后能够生成详细的视频画面,提示词主题:一个女人在骑山上骑自行车,穿着骑行服,周边是树木风景,镜头是无人机视角,镜头从女人背后俯拍跟随,然后镜头转到女人女人的正前方,镜头朝向女人

图片
三、工作流获取
工作流也可以通过国内的AI绘图网站搜索下载,只不过这里的类型要改为"工作流"。找到合适的工作流,点进去下载就可以了。
图片
下面是工作流截图
图片
四、参数设置
1、Checkpoint加载器里设置为自己刚刚下载的0.9.6-dev模型
图片
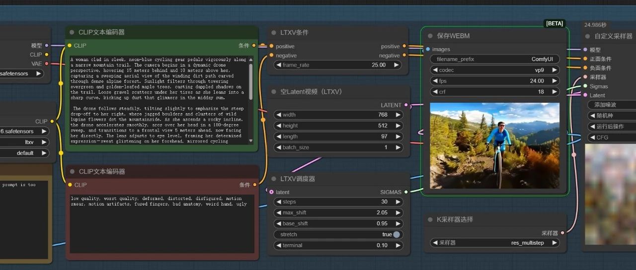
2、将我们刚刚在deepseek上生成的提示词粘贴到CLIP文本编码器中,负面提示词保持默认即可。
图片
3、视频尺寸在下面 设置,默认尺寸是768*512,视频长度是97帧,差不多是4秒左右的时间,最长可以到257帧,差不多10秒左右。
图片
4、更改视频长度
视频默认帧速率是24FPS,建议不要改动它,改太低视频会不流畅,视频长度可以从97调到257帧,也就是10秒左右。
图片
五、其他参数
图片
六、生成视频
一切设置好后点击"运行",差不多二三十秒就可以生成一段流畅的视频了,我用的是3090显卡,如果是4090或5090,十几秒就足够了。
图片
视频的画面还是比较流畅的,整体也比较符合我的要求,但离我要求的还是有些不一样,比如我想要的是视角从人物的后面推到人物的正前方,这个视频中没有这个运镜。
可能是视频长度太短,没有将提示词的运镜全部展现出来,小伙伴们有兴趣的自己尝试一下吧。

END




感谢您的阅读,麻烦点个赞+在看吧!

没有评论:

发表评论

N8N重大升级!手把手教你升级:复制指令,3分钟搞定(含避坑指南)

点击上方卡片关注 不要错过精彩文章 📌 持续更新有关Agent的最新搭建思路和工作流分享,希望能给您带来帮助,点一点上方的🔵蓝色小字关注,你的支持是我最大的动力!🙏谢谢啦!🌟"  大家好!我是唐舰长🙏 这两天好多小伙伴找到舰长,说 "舰长教的流程...